PFM Mode DC/DC Synchronous Buck Converter Using STM32F103C8T6 [EP1]

การสร้างสัญญาณควบคุมดีซี ทู ดีซี คอนเวอร์เตอร์ โดยทั่วไปจะพบเห็นแบบ Pulse Width Modulation : PWM ที่เป็นพื้นฐานและเข้าใจการทำงานได้ง่าย สำหรับในโครงงานตอนที่ 1 นี้ จะเป็นความเข้าใจของสัญญาณ PWM และ Pulse Frequency Modulation : PFM สำหรับนำไปใช้ควบคุมดีซี ทู ดีซี ซิงโครนัสบักคอนเวอร์เตอร์และแนวความคิดของการเขียนโปรแกรมแบบ PFM โดยใช้บอร์ด STM32F103C8T6 ทั้งนี้จุดเด่นของการควบคุมแบบ PFM จะให้ประสิทธิภาพที่ดีในกรณีที่จ่ายกระแสให้โหลดน้อย ซึ่งจะแตกต่างจากแบบ PWM ที่จะเปลี่ยนความกว้างพัลส์ที่ความถี่คงที่ตลอดเวลา

ในปัจจุบันเมื่อพิจารณาแล้วตัวควบคุมคอนเวอร์เตอร์จะหมายถึง การแปลงค่าแรงดันไฟฟ้าทางด้านอินพุตให้เป็นแรงดันทางด้านเอาต์พุตตามที่ต้องการ โดยการด้วยการสวิตชิ่งแรงดันไฟฟ้าทางด้านอินพุตด้วยการเปิดวงจร (on) และปิดวงจร (off) ซึ่งเป็นหลักการทำงานหลัก หรืออธิบายง่ายๆ คือ การตัดแรงดันไฟฟ้าขาเข้า (Input voltage) และทำให้แรงดันนั้นเรียบเพื่อให้ได้ค่าแรงดันไฟฟ้าขาออก (Output voltage) ที่ต้องการ โดยในโครงงานนี้จะกล่าวถึงความเข้าใจของสัญญาณ PWM และ PFM สำหรับนำไปประยุกต์ใช้กับดีซี ทู ดีซี คอนเวอร์เตอร์

ในรูปที่ 1 แสดงลักษณะของสัญญาณพัลซ์วิดมอดูเลตชั่น (PWM) ซึ่งเป็นวิธีการควบคุมแรงดันไฟฟ้าในวงจรดีซี ทู ดีซี คอนเวอร์เตอร์มากที่สุด โดยวิธีนี้รอบการทำงานจะคงที่ (Period time) และปริมาณพลังงานจะสอดคล้องกับกำลังไฟฟ้าที่ต้องการส่งออกไปทางด้านเอาต์พุตตามค่าตามค่าดิวตี้ไซเกิล (Duty cycle) รวมทั้งค่าพลังงานทางด้านอินพุต ดังนั้นอัตราส่วนระหว่างช่วงเวลา Ton และ Toff ของรอบการทำงาน จะเปลี่ยนตามฟังก์ชันของกำลังไฟฟ้าเอาท์พุตที่ต้องการ
จุดเด่นของการควบคุมการทำงาน PWM คือ ความถี่ของสัญญาณพัลซืวิดมอดูเลตชั่นจะเป็นความถี่เดียว จึงสามารถคาดเดาสัญญาณรบกวนที่เกิดขึ้นได้ และสามารถออกแบบวงจรกรองสัญญาณรบกวนได้
จุดด้อยของการควบคุมการทำงาน PWM คือ การทำงานจะมีความถี่คงที่ การสวิตชิ่งจึงยังคงเท่าเดิมไม่ว่าโหลดต้องการกำลังไฟฟ้าจะสูงหรือต่ำ ด้วยเหตุนี้จึงกระแสไฟฟ้าที่ใช้ในการทำงานจึงไม่เปลี่ยนแปลง เป็นผลให้ในช่วงเวลาที่กระแสโหลดน้อย ทำให้เกิดการสูญเสียพลังงานในช่วงสวิตชิ่งและทำให้ประสิทธิภาพการทำงานลดลง

รูปที่ 2 แสดงลักษณะของสัญญาณพัลซ์ฟรีเควนซี่มอดูเลตชั่น (PFM) แบบช่วงเวลา Ton คงที่ (ยังมีแบบช่วงเวลา Toff คงที่) โดยในรูปที่ 2 จะเป็นแบบช่วงเวลา Ton คงที่ จะสังเกตเห็นว่าค่าเวลา Ton จะถูกกำหนดให้อยู่ในเวลาที่แปรผันต่างๆ หรือกล่าวอีกนัยหนึ่งคือ ระยะเวลาของการเกิดสัญญาณ Ton ครั้งถัดไปจะแตกต่างกันเมื่อโหลดมีค่าไม่เท่ากัน ซึ่งจำนวนของการเกิดสัญญาณ Ton จะเพิ่มขึ้นเมื่อโหลดต้องกำลังไฟฟ้าเพิ่ม ซึ่งหมายถึงความถี่จะเพิ่มขึ้น และโหลดต้องกำลังไฟฟ้าลดลงความถี่จะลดลง
จุดเด่นของการควบคุมการทำงาน PFM คือ ลดการใช้กำลังไฟฟ้าลงในช่วงการทำงานที่กระแสโหลดน้อย ซึ่งความถี่ในการสวิตชิ่งจะลดลงและลดพลังงานสูญเสียในการสวิตชิ่งด้วย เหตุนี้จึงทำให้การควบคุมด้วยวิธีการ PFM มีประสิทธิภาพสูงขึ้นในช่วงที่วงจรคอนเวอร์เตอร์ต้องการกระแสโหลดต่ำ
จุดด้อยของการควบคุมการทำงาน PFM คือ เนื่องจากความถี่จะมีการเปลี่ยนแปลงจึงทำให้สัญญาณรบกวนจากการสวิตช์ชิ่งกำหนดได้ยาก เป็นผลให้การออกแบบวงจรกรองสัญญาณทำได้ยากขึ้นและเสียงรบกวน นอกจากนี้หากสัญญาณรบกวนต่ำกว่า 20 kHz ซึ่งเป็นย่านความถี่เสียงที่ได้ยิน ปัญหาของเสียงจะส่งผลเสียต่ออุปกรณ์เสียงต่างๆ ได้ ซึ่งในส่วนของเสียงรบกวนนั้นวิธีการควบคุมแบบ PWM จะดีกว่าในหลายๆ ด้าน

รูปที่ 3 แสดงความสัมพันธ์ระหว่างกระแสที่จ่ายให้กับโหลด (I Load) และความถี่สวิตชิ่ง (Frequency switching) เพื่อตอบสนองค่าแรงดันเอาต์พุตให้คงที่สำหรับดีซี ทู ดีซี คอนเวอร์เตอร์ ซึ่งจะสังเกตเห็นว่าในกรณีที่กระแสโหลดไม่สูงมากนักความถี่สวิตชิ่งจะมาค่าต่ำ ในทางกลับกันเมื่อกระแสโหลดเพิ่มขึ้นความถี่สวิตชิ่งจะมีค่าสูง ซึ่งจะต่างจากสัญญาณ PWM เมื่อกระแสโหลดน้อยความกว้างสัญญาณจะแคบ และเมื่อกระแสโหลดเพิ่มขึ้นความกว้างสัญญาณจะเพิ่มขึ้นเพื่อตอบสนองค่าแรงดันเอาต์พุตให้คงที่โดยความถี่สวิตชิ่งยังคงเท่าเดิม

ในกรณีที่ต้องเลือกใช้งานระหว่างการควบคุมแบบ PWM และ PFM จะต้องพิจารณาการนำไปประยุกต์ใช้งานต่างๆ เพิ่มเติม เช่น วงจรที่เกี่ยวข้องกับระบบเสียง, วงจรที่ต้องการประสิทธิในการใช้พลังงานไฟฟ้าหรือวงจรที่ต้องการลดสัญญาณรบกวน เป็นต้น และในปัจจุบันได้มีการออกแบบไอซีควบคุมการทำงานที่รวมเอาการทำงานในรูปแบบ PWM ในช่วงการทำงานความถี่คงที่ และสามารถเปลี่ยนไปใช้รูปแบบ PFM เพื่อรองรับในช่วงกระแสโหลดต่ำลงเข้าไว้ด้วยกันได้


ในรูปที่ 5 และรูปที่ 6 แสดงไอซีควบคุมแบบอะนาลอกที่ใช้วิธีการควบคุมแบบ PFM เบอร์ XC9110/XC9111 Series (PFM Controlled Step-Up DC/DC Converter) โดยในรูปที่ 5 แสดงบล๊อกไดอะแกรมโครงสร้างวงจรภายในตัวไอซีและรูปที่ 6 เป็นตัวอย่างการต่อใช้งานไอซี XC9111 ให้เป็นวงจร Step-Up DC/DC Converter [Datasheet for XC9110/XC9111 Series Ref.15]

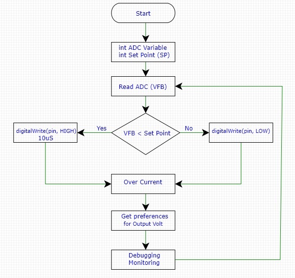
ในรูปที่ 7 โฟลว์ชาตแสดงแนวความคิดการเขียนโปรแกรมสำหรับควบคุมการทำงานให้กับวงจรดีซี ทู ดีซี บักคอนเวอร์เตอร์ทั่วไป หรือแบบซิงโครนัสบักคอนเวอร์เตอร์ โดยเริ่มจากกำหนดค่าตัวแปรสำหรับรับค่าสัญญาณอะนาลอกมาเก็บไว้ที่ (VFB) และค่าตัวแปร Set point (SP) เพื่อกำหนดค่าแรงดันเอาต์พุตที่ต้องการ ต่อมาเริ่มต้นการรับค่าสัญญาณอะนาลอกซึ่งเป็นค่าแรงดันเอาต์พุตที่เกิดขึ้นไว้ที่ตัวแปร (VFB) สำหรับตอนต่อไปจะเป็นการนำแนวความคิดมาสร้างวงจรต้นแบบโครงงานซิงโครนัสบักคอนเวอร์เตอร์ โดยสร้างสัญญาณพัลซ์แบบ PFM : Pulse Frequency Modulation ควบคุมการทำงานด้วยบอร์ด STM32F103C8T6 กันต่อไป.
Reference
- https://www.researchgate.net/figure/Hysteretic-PFM-buck-regulator-basic-architecture_fig2_241164469
- https://www.digikey.it/it/articles/using-pfm-to-improve-switching-dc-dc-regulator-efficiency-at-low-loads
- https://www.ti.com/lit/an/slva236a/slva236a.pdf
- https://www.qinxtech.com/new/what-is-the-difference-between-pwm-and-pfm/
- https://en.wikipedia.org/wiki/Pulse-frequency_modulation
- https://techweb.rohm.com/product/power-ic/dcdc/897/
- https://www.semanticscholar.org/paper/PWM-and-PFM-Operation-of-DC-DC-Converters-for-Sengupta/c885a1d9de3a1873e46ee4cecf33983184e6006a
- https://community.infineon.com/t5/Knowledge-Base-Articles/Difference-Between-PWM-and-PFM-Mode-PWM-vs-PFM/ta-p/251143#.
- https://www.digikey.co.th/th/articles/the-advantages-of-pulse-frequency-modulation-for-dc-dc-switching-voltage-converters
- https://www.ti.com/lit/ds/symlink/tps61086.pdf
- https://www.semanticscholar.org/paper/A-PWM-PFM-Dual-Mode-DC-DC-Buck-Converter-with-for-Kim-Kim/ee2e3ba52c8105d9aa70b7975585935108ecd8d0
- https://www.analog.com/en/resources/technical-articles/choose-the-right-regulator-for-the-job-part-2-primary-regulator-control-schemes.html
- https://www.mouser.com/ds/2/100/002-08228_MB39C007_2_ch_DC_DC_Converter_IC_with_PF-931455.pdf
- https://files.core.ac.uk/download/pdf/79572373.pdf
- https://product.torexsemi.com/system/files/series/xc9111.pdf